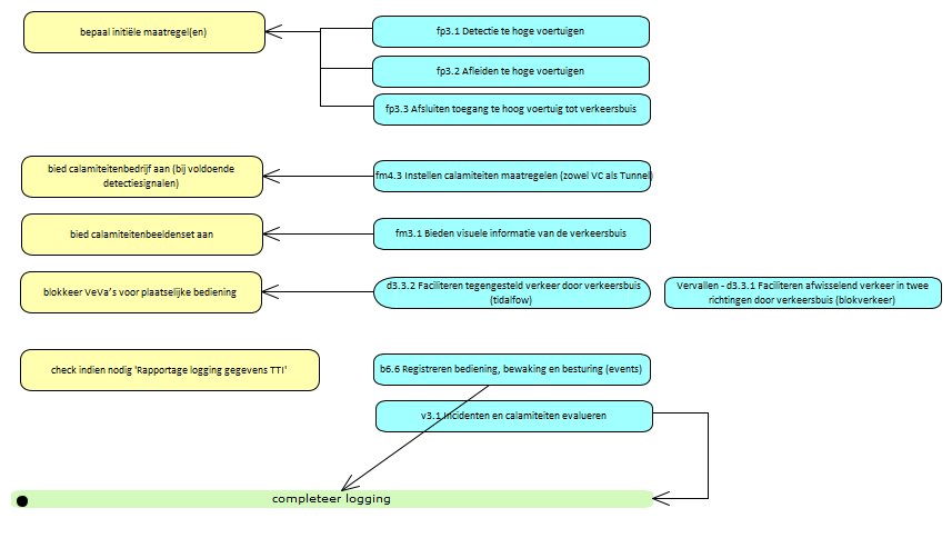
05) UPP / 02 UPP Support / 81 Tracering / 10 Applicatieservices gebruikt door Acties / B-C
(p) H.N.M. Dijkema - Rijkswaterstaat 2025
Informatie: